
一、功能介绍
本教程展示如何通过Google Tag Manager(后文简称为GTM)来管理Google Analytics的代码(后文简称为GA4)监控统计。
【使用到的网站】
GTM:https://tagmanager.google.com
Google Tag Manager,中文翻译为Google跟踪代码管理器,是用于统一管理所有追踪代码(如Google Ads、GA4)的平台,单次配置成功后,后续事件不需要再修改网站代码,是非常方便的管理工具。
如果您同时做谷歌广告投放和搜索优化,建议使用此平台进行统一管理和监控。
GA:https://analytics.google.com
Google Analytics,中文翻译为谷歌分析,主要用于分析全站流量来源、用户行为、页面表现等,支持数据驱动的优化。
【温馨提示】
1. Google系列的各平台访问可能需要海外VPN,国内网络无法访问。我们平台不提供海外VPN,需要您自行准备。
2. GA4数据监控常见的浏览器基本都能统计(如Chrome、360浏览器、Safari、Firefox、Edge等),但是客户浏览器在安装有统计截拦方案(如uBlock Origin可能屏蔽GA、360浏览器的“极速模式”可能默认屏蔽跟踪脚本、Safari的ITP会限制第三方Cookie等)时,GA4的监控和实际数据可能会存在一定误差。
大陆访客没有使用VPN的情况下,谷歌代码也会加载失败而导致无法统计。
一般情况下,我们会认为管理后台统计的概况数据会更为可信,请根据实际情况选择或使用多个数据来辅助您决策。
二、功能门槛
【版本】国际版
三、配置
1、安装GTM代码
请参考此教程配置:GTM代码安装教程
2、创建GA4账号
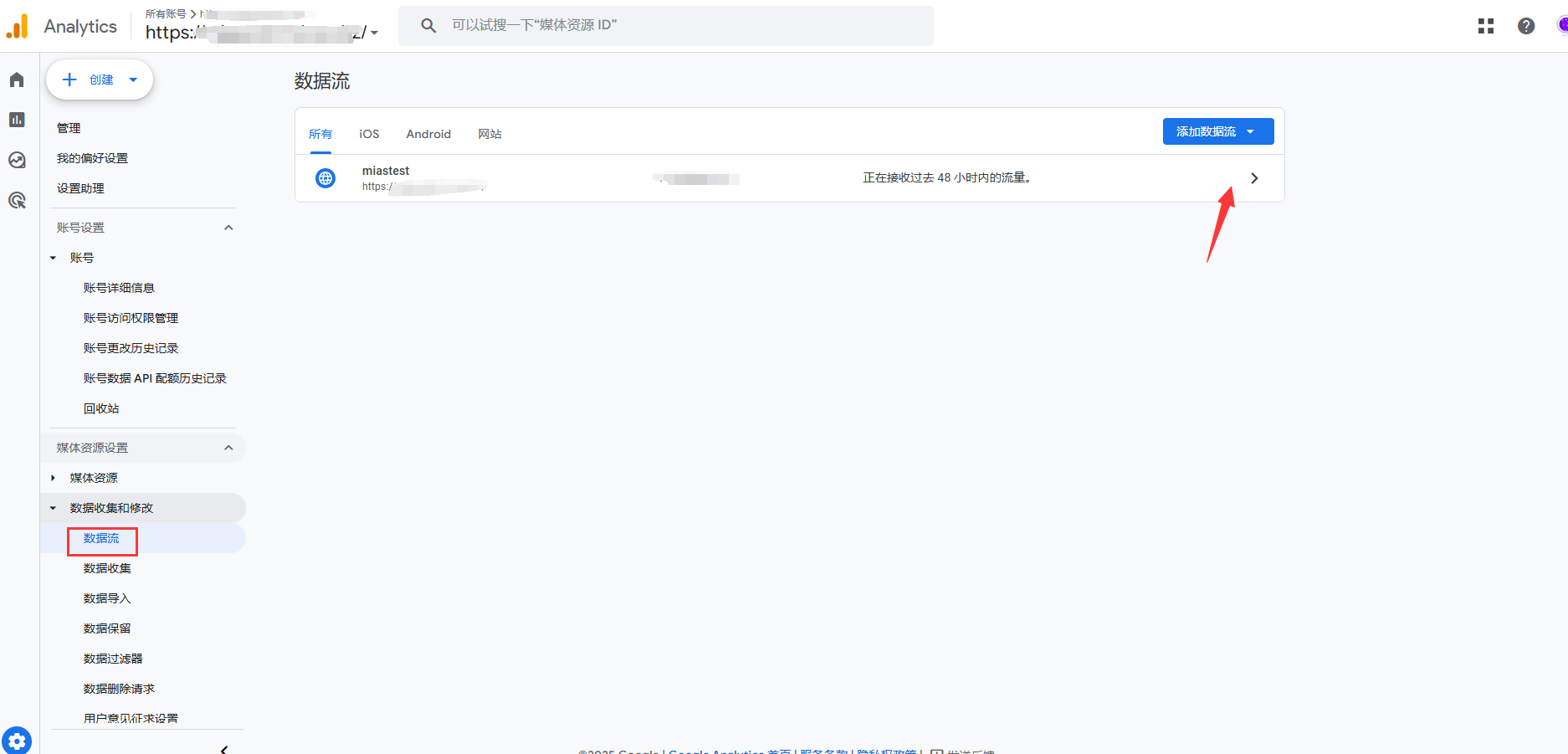
2.1 登录https://analytics.google.com,为您的监控域名创建账号。
在左下角的 管理-数据收集和修改-数据流,如无数据流请您创建一个网站类型的数据流。

2.2 创建成功后,保存G-xxxxxx格式的“衡量ID”备用

后文我们将讨论常见的“预览”、“点击”行为监控流程,在此之前我们需要把相关的事件变量配置出来。
在GTM平台,建议配置如下圈选的变量参数:

配置成功后,我们开始建立监控代码。
4.1 触发器就是指用户行为,这里定义我们需要统计行为数据。

4.2 如您没有定义触发器,请点击右侧的“新建”,创建一个监控行为
GTM提供了一些常用行为,您可以根据自己的需要进行选择。

4.3 此处我们预设一个case,比如我们想要知道 “访问购物车-点击结算按钮” 的转化情况,这里就涉及到了两个触发器:网页浏览(购物车页面)和点击-所有元素(结算按钮)

4.4 购物车页面的预览监控
选择触发器类型为“网页浏览”,条件为“某些网页浏览”,变量选择Page Path 等于 /h-mcart.html

4.5 把触发器命名为进入购物车,保存即可

4.6 购物车结算按钮点击监控
点击按钮的参数查询不方便,此处教大家一个万能的方案。
先建立点击触发器,选择“所有点击”。

先把触发器命名为“购物车页面点击”,然后保存(后续拿到参数再回来修改此变量的值)。
如下图框选内容配置好变量,我们将进入代码的配置。

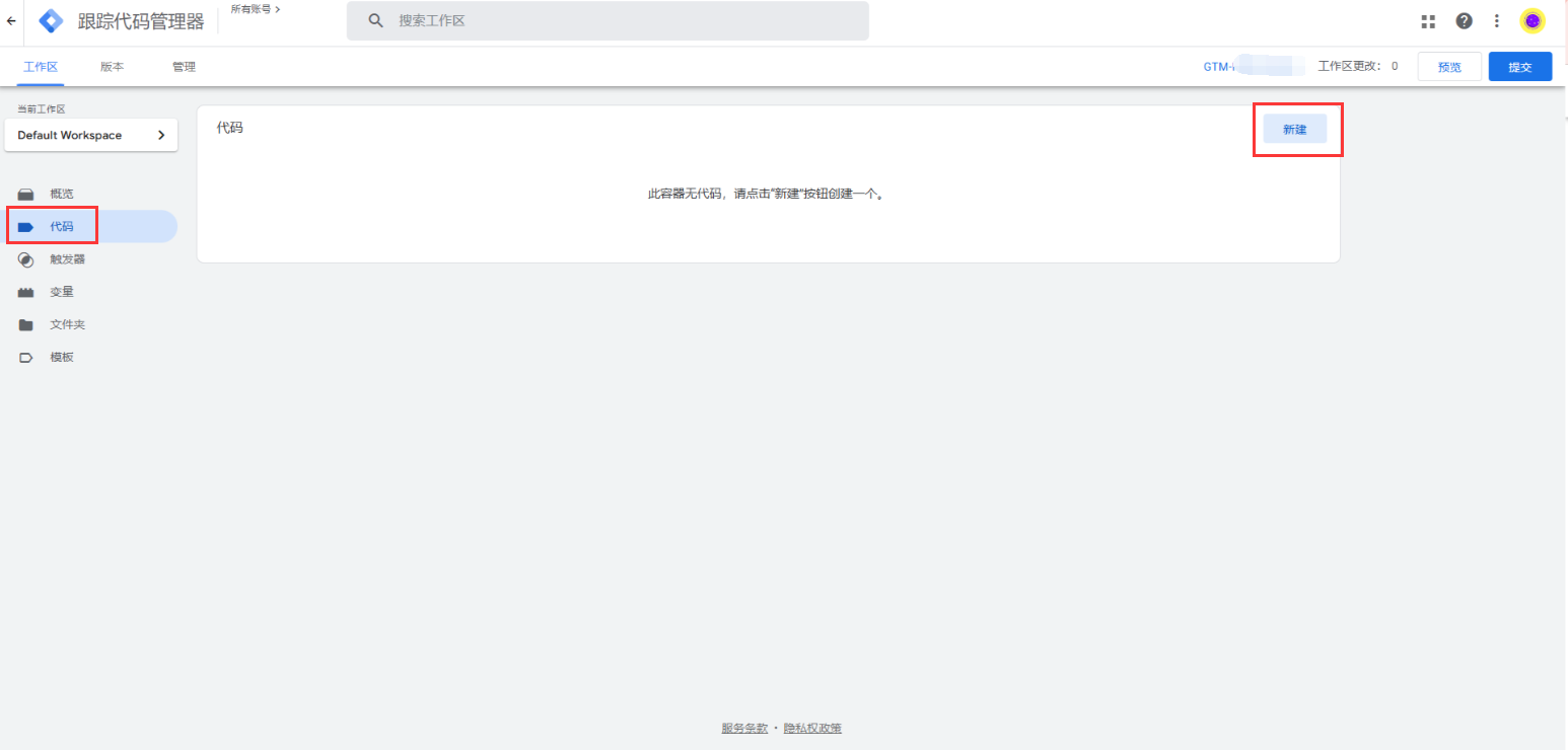
5.1 在左侧访问“代码”,进行“新建”。

5.2 选择GA4事件


5.3 配置GA4事件时,需要您填入衡量ID(步骤1中在GA4平台获取的数据流衡量ID,格式为G-xxxxxxxxxx)

5.4 填入后,修改代码名称和事件名称为访问购物车
然后选择触发器为“进入购物车”

5.5 保存即可

5.6 同理我们选择购物车点击的触发器,也可以创建一个点击事件的代码

5.7 这样我们就有了两个代码

6.1 在右上角,点击“预览”

6.2 在跳转的页面中,点击连接并等待GTM自动为您打开您的网站

6.3 右下角出现弹窗,则说明链接成功(请忽视这个弹窗在页面进行操作,不要点击完成,也不要关闭您的网站)

6.4 首先回到管理页面检测运行情况

6.5 在您的网站中,访问购物车页面,例如


6.6 加载成功后,进行事件触发
然后检查统计是否成功。

成功统计即可进行后续操作。
6.7 点击“结算”按钮

6.8 在管理平台的左侧,找到对应的“点击”事件监控,点击这个事件


6.9 检查触发代码是否为“购物车按钮点击”

核对确认后,点击变量,可获取到“点击结算按钮”行为的classes、text。
一般来说建议使用ID和classes,但从输出结果来看,结算按钮目前没有ID:

6.10 回到GTM后台-触发器,修改第四步我们创建的购物车点击行为的触发器。
把刚刚获得的classes变量填入触发器中,并保存。

重新开启预览,再测试一遍统计是否正常:


这样就是埋正确了(监控购物车页面的访问和结算按钮点击),可以关掉预览调试。
经过验证,大部分点击元素都能通过此方法获取到“click classes”数据,以下是部分常见的classes值:
1. 表单提交按钮点击:form_submit content jz_theme_bg_color
2. 购物车提交订单按钮点击:mall_order_detail_submit
3. 自定义按钮点击:module_button_text
4. 自定义图片点击:c__image_wrap j__imagecomponet jz_img_cliping jz_img_lazyload
5. 搜索按钮:site_search_btn
上述数据仅供您参考,建议您在GTM平台直接获取或验证后使用。
为了确保数据来源于正确的用户操作行为,请在触发器中同时限制click classes和页面路径。
除了上述数据,大部分元素都能获取到classes数据,请自行登录GTM调试获取,如发现 clickID 和click classes都无法获取的行为事件,可以联系平台客服反馈。

在Analytics中查看监控的数据。

更多数据监控的埋点方法,大家可以在GTM多多探索。